Glas-Material; Rauschen will einfach nicht verschwinden?
#1
Photo 
Hallo zusammen,

ich möchte eine Kamera rendern. Diese hat vier Glaslinsen, durch die die Lichtstrahlen dringen müssen.
Leider schaffe ich es nicht das Rauschen zu beseitigen.
Leider fällt mir nichts mehr ein, was ich noch ausprobieren könnte.

1. Ich render in Cycles
2. Pixelauflösung ist bereits auf 6000x4000 hochgeschraubt
3. Samples auf 10.000
4. Wegen der Details hinter den Linsen, rendere ich ohne Denoising
5. Full Global illumination, also alles auf 32
6. Direkte und Indirekte Beleuchtung ebenfalls auf 32

Ich hätte eigentlich gedacht, dass bei diesen Werten jegliches Rauschen weg sein müsste!?
Vielleicht hat jemand von euch noch eine Idee für die Einstellungen?

BGJens
   
Zitieren
#2
Hi,
Das Einzige, was mir dazu einfällt, ist das zumindest in dem Screenshot gerade mal 200 Samples berechnet wurden. Natürlich ist dann noch nicht alles rauschfrei.

Mal abgesehen davon, dass es nie komplett rauschfrei ist – das Rauschen wird nur durch weitere Berechnungen immer weniger.
LG,
Ephraim.
Wissen ist Macht und sehr hilfreich   -   Blender 4.3.0
Zitieren
#3
gut aufgepasst @Ephraim
also ohne da irgendwie zu tricksen hilft nur denoising oder eben mehr und noch mehr samples...
Zitieren
#4
Hallo ihr beiden, danke für eure Antworten!
Das erste Bild hatte ich nur exemplarisch eingesetzt.

Hier nochmal ein Bild auf 10.000 gerendert und die Trainingsamples auf 256 hochgesetzt.
Ein Unterschied ist jedoch kaum zu erkennen. Letztendlich ist es immer noch stark verrauscht und ab 6.000 verändert sich fast nichts mehr.

Momentan weiß ich nicht mehr weiter und mehr als 10t Samples kann ich zeitlich nicht (ertragen).
Ich gehen halt immer erstmal davon aus, irgendwo eine falsche Einstellung zu haben und hatte gehofft,
den erleuchtenden Tipp zu bekommen !-)


Angehängte Dateien Thumbnail(s)
   
Zitieren
#5
Ja, ich sehe was du meinst (und klar, über 10.000 Samples will man nicht. Selbst das sind eigentlich schon viel zu viele, bei den Einstellungen). Leider fällt mir da aber wirklich nichts weiter zu ein. Was spricht denn gegen einen Denoiser? Wenn du den im Compositer als Node hinzufügst (die entsprechenden Render Layer nicht vergessen), sollte es auch nicht weiter auffallen. Vor allem nicht, wenn das Grundbild bereits (wie hier der Fall) weitgehend rauschfrei ist.

Alternativ das Ganze in einem externen Programm entrauschen.
LG,
Ephraim.
Wissen ist Macht und sehr hilfreich   -   Blender 4.3.0
Zitieren
#6
Mit dem Denoiser wird irgendwie immer alles matschig hinter dem Glas.
Allerdings habe ich bisher immer nur "Entrauschen" in den Rendereigenschaften benutzt und mit dem Compositing bin ich noch nicht richtig vertraut,
falls das im Ergebnis ein Unterschied macht.

Ich habe hier mal ein beeindruckendes Beispielbild angehängt. Ich liebe die Renderings dieses Kamerakonzeptes "MNL MK-I"

 --- ein echtes Masterpiece ---

In dem Glas sind so viel, kleine, messerscharfe Details, die mit einem Denoiser sicherlich nicht so gut zu erkennen wären (glaube ich).
Es ich mir -bis jetzt- schleierhaft, wie ich so etwas erreichen kann und fragen mich, wieviel Samples da drinstecken.

Vielleicht hat ja jemand Erfahrung damit und kann mal schreiben, wie man so eine Qualität erreichen kann?


Angehängte Dateien Thumbnail(s)
   
Zitieren
#7
nice
na dann frag doch mal den, der diesen render gemacht hat und verrate es uns auch Lächeln

ansonsten fällt mir noch dieses video hier ein, da kann an was lernen

Zitieren
#8
Vielleicht ist das ja etwas für dich...

https://www.youtube.com/watch?v=okSFuoKlT7s
Zitieren
#9
@TripTilt: Lustiges Video!
Ich denke das Video fasst den Lernprozess in den meisten Fällen ganz gut zusammen.
Man hat ein Problem, kommt nicht weiter und fängt an als blutiger Anfänger in die Einstellungen einzutauchen. Man taucht tiefer und tiefer, bis es gelöst ist.
Irgendwann ist man dann so viel durch alle Einstellungen gejagt, dass sich einem das Gefühl einschleicht, zu wissen was man tut.

Dein Video war dann schließlich der zündende Input für mich etwas auszuprobieren, worauf ich vorher irgendwie nicht gekommen bin.
Warum nicht einfach mal die Samples absurd weit hochtreiben bis es perfekt sein -muss-.
Also habe ich einen sehr sehr kleinen Bereich auf 100.000 Samples gerendert und siehe da, ----- nichts! Immer noch rauschen!
Und nun habe ich schonmal die Gewissheit, dass es an meinen Einstellungen liegen muss!
Ich danke dir dafür!
Zitieren
#10
Hallo trogel,
dir auch nochmal ein Danke für deine Antwort!

Mir war garnicht bewusst, auf wie viele verschiedene Arten man Glasmaterial erzeugen kann.
Das ist ja verrückt. Wer denkt sich so etwas aus??
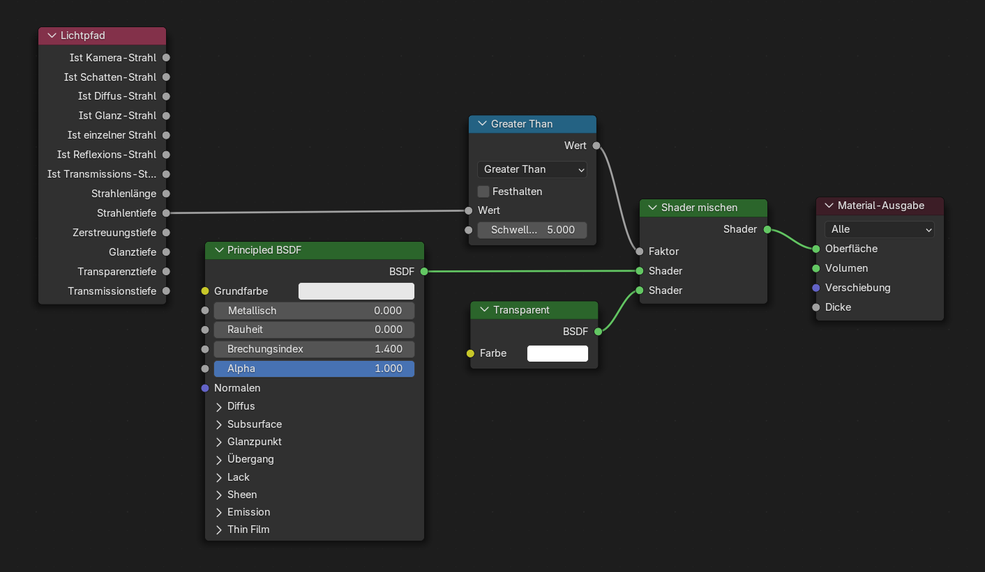
Egal, ich habe diverse "Node" Kompositionen ausprobiert und auch kleine Unterschiede erkennen können.
Das Node-Material im angehängten Bild liefert bis jetzt das beste Ergebnis, wenngleich es immer noch nicht wirklich befriedigend ist.

Als Zwischenlösung rendere ich jetzt mit 9000x6000px. Mehr schafft meine Klapperkiste nicht.
Wie im zweiten Bild zu sehen ist, verschwimmt dadurch das Rauschen in den kleinen Pixeln.
Die Finale Methode kann das aber auch nicht sein.

--- Bin ich eigentlich der einzige (Depp), der das mit dem Glas rendern nicht hinbekommt?? ---


Angehängte Dateien Thumbnail(s)
       
Zitieren
#11
was verwendest du denn für lampen? je kleiner die blender lampen sind umso mehr rauschen. das point light z.b. hat ja nen durchmesser, der ist zu beginn winzig, wenn du den n bisschen aufdrehst wird das licht weicher und weniger grisselig. evtl hilft das ja Lächeln
Zitieren
#12
Hi TripTilt,
danke für deine Antwort!

Ich möchte gerne fotorealistisch rendern, daher benutze ich immer Flächenlichter.
Um aber die Lichter als Fehlerquelle auszuschließen, benutze ich gerade nur HDRI und versuche zusätzlich im Compositor nur das Linsenglas zu entrauschen, damit mir auf den anderen Texturen nicht die feinen Details verloren gehen.

Parallel habe ich jetzt auch noch entdeckt, dass meine CPU nicht mehr als 40-50% vom RAM nutzen will und ich kriegen nicht heraus, woran das liegen könnte. Es ist zum ausflippen!

BGJens
Zitieren


Gehe zu:


Benutzer, die gerade dieses Thema anschauen: 2 Gast/Gäste