Reflexion Produktverpackung
#1
Photo 
Hallo zusammen,
ich habe eine Blender-Frage, bei der ich einfach nicht  weiter komme. Ich wäre euch super Dankbar wenn ihr vielleicht mal draufschauen könnt. Vielleicht ist es ja was ganz simpels. 
Ich wusste ehrlich gesagt auch nicht genau wie ich die suchen soll. 

Vorweg: Ich bin leider echt kein Spezialist und habe mich nur selbst ein wenig eingearbeitet.

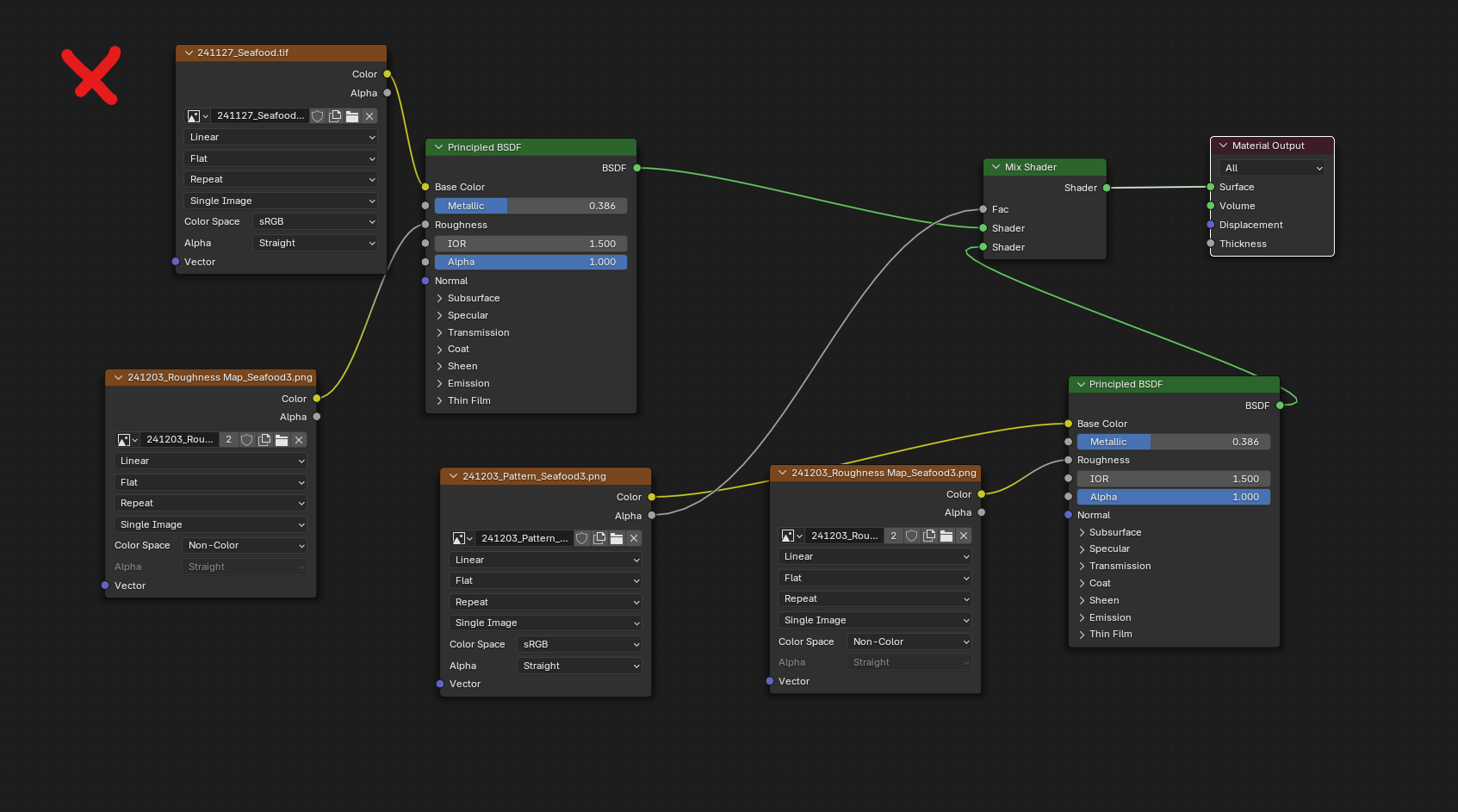
Generell versuche ich gerade Eine Produktverpackung als Modell zu bauen und dann mit verschiedenen Geschmacksrichtungen zu exportieren. Insgesamt bin ich auch echt happy, nur mein Licht sieht irgendwie bei jedem export anders aus. 

Also Grundidee:
1. Ein Modell bauen
2. Für verschiedene Sorten nur die Maps austauschen, rest gleich lassen. 

So hatte ich gehofft mit einem Aufwand mehr oder weniger alle benötigten Versionen möglichst gleich zu haben.

Jetzt habe ich aber dieses Problem:

Bei einigen ändert sich die Reflektion. Ich kann nicht zuordnen wieso. Ich hätte es lieber wie Bei dem orangenen Beispiel. Verstehe aber nicht wieso es überhaupt unterschiedlich sein kann. 

Ich habe den Verdacht das es an der Roughness Map liegt. Aber für mich wirkt die Map gleich. Eher das sie beim Export der Reflexion (orange) komplett ignoriert wird und bei blau es in ein anderes Extrem geht. Aber hier verstehe ich auch nicht wieso. 

Habt ihr eine Idee woran das liegt? Vielleicht doch irgendwas mit dem Export obwohl ich da dachte ich nichts umgestellt habe... 

Eigentlich ist doch alles soweit gleich. 

Ganz liebe Grüße, Lisa


Angehängte Dateien Thumbnail(s)
                       

Zitieren
#2
vielleicht ist der alphakanal im pattern_seafood.png file, mit dem du den mix faktor steuerst, nicht passend oder gar nicht vorhanden und es mixt gar nichts.
am einfachsten wäre es wenn du das blender file bereitstellst...
Zitieren
#3
Hallo @TripTilt, erst einmal vielen Dank fürs Feedback.

Leider darf ich die Datei nicht komplett hochladen. :/ Daher auch jetzt erst die Antwort.

Ich hab mir das mit dem Alpha Kanal versucht anzusehen. Ich weiß nicht, wenn ich das Modell in Blender drehe und wende scheint genau das zu passieren was ich will. Demnach dachte ich eigentlich es passt. Geht es bei der Map nicht hauptsächlich darum was weiß/grau/schwarz ist? Ich glaube so ganz verstanden habe ich es wohl nicht.

Ich werde versuchen mich mit dem Alphakanal mehr zu beschäftigen. Vielleicht bringt das ja wirklich was. Zunächst muss ich es jetzt ohne Roughness exportieren. Dann wird die Spiegelung besser auch wenn es natürlich nicht ideal ist.

Danke auf jeden Fall!
LG Lisa
Zitieren


Gehe zu:


Benutzer, die gerade dieses Thema anschauen: 1 Gast/Gäste