WIP Crazy bus driver dream
Heute hab ich das taktile Bodenleitsystem gebaut.


Angehängte Dateien Thumbnail(s)
           
Seit Blender 2.5 hat es mein Leben positiv verändert.
Zitieren
Gestern habe ich am Donauturm Hintergrundaufmahmen für meine Szene erstellt und diese heute eingesetzt. Hier ist das Ergebnis.


Angehängte Dateien Thumbnail(s)
   
Seit Blender 2.5 hat es mein Leben positiv verändert.
Zitieren
Hier noch ein Bild.


Angehängte Dateien Thumbnail(s)
   
Seit Blender 2.5 hat es mein Leben positiv verändert.
Zitieren
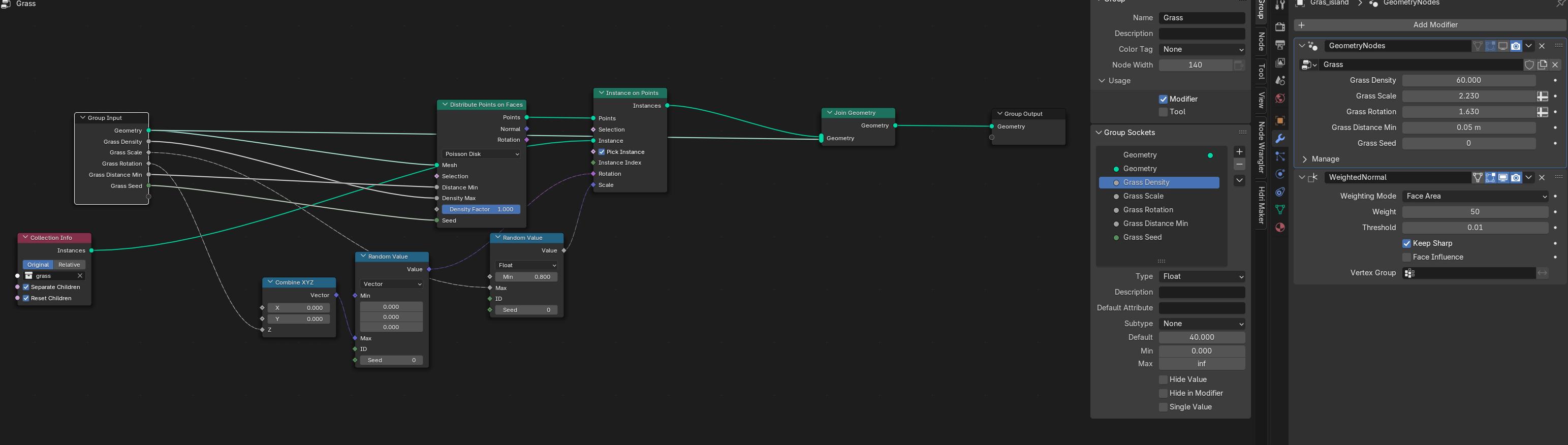
Heute habe ich es endlich geschafft, mit Hilfe von Geometry Nodes Gras zu verteilen!
Ich habe mir dazu ein Tutorial angeschaut und daraus mein eigenes Setup gebaut (siehe Screenshot).
Das Gras stammt aus einer eigenen Collection mit CC0-Assets und wird zufällig platziert, skaliert und rotiert – komplett ohne Addon und super performant. 
Ich verwende es für meine Unterführungs-Szene, die ich gerade für BlenderKit vorbereite.
Anfangs hatte ich versucht, das Gras mit Scatter real zu machen – aber die Datei wurde dadurch riesig und unbenutzbar.
Mit GeoNodes läuft alles viel schlanker!

Wenn jemand Tipps zum Optimieren hat (z. B. für Realize oder Export), gerne her damit!
Das Tutorial: 


Angehängte Dateien Thumbnail(s)
           
Seit Blender 2.5 hat es mein Leben positiv verändert.
Zitieren
Gestern hab ich einen Elektrokasten mit dem iPhone und der Kiri Engine eingescannt – dabei hab ich LiDAR verwendet, damit die Maße auch wirklich stimmen.
Den Scan hab ich dann als Referenz in Blender genutzt und das ganze Modell sauber nachgebaut.
Texturiert wurde es anschließend in Substance Painter.
Inzwischen ist das fertige Asset auch auf BlenderKit hochgeladen – aktuell warte ich noch auf die Freigabe.


Angehängte Dateien Thumbnail(s)
   
Seit Blender 2.5 hat es mein Leben positiv verändert.
Zitieren
Hier sieht man den Elektrokasten in der Unterführung.


Angehängte Dateien Thumbnail(s)
               
Seit Blender 2.5 hat es mein Leben positiv verändert.
Zitieren
Ich arbeite weiterhin täglich an der Unterführungsszene.
Das Gras-Scattering habe ich inzwischen komplett auf Geometry Nodes umgestellt – läuft jetzt prozedural und ist deutlich flexibler als mein erster Versuch mit Scatter.
Auch der obere Bereich außerhalb der Unterführung wird gerade etwas ausgestaltet, damit er nicht leer wirkt – wie weit ich da gehe, weiß ich noch nicht.
Einige neue Ansichten und der Elektrokasten sind ebenfalls im Bild.
Wie immer: Feedback ist willkommen.


Angehängte Dateien Thumbnail(s)
                       
                   

Seit Blender 2.5 hat es mein Leben positiv verändert.
Zitieren
Ja, Geometry Nodes sind gerade für solche Dinge wirklich super. Nach ein paar mal benutzen hat man auch den Dreh halbwegs raus und kommt schnell zu guten Ergebnissen.

Wird auch echt immer besser! Das Einzige, was mir noch etwas auffällt, ist der Dunst im Hintergrund. Den würde ich etwas weicher machen, so ist da noch eine wirklich starke Kante im Bild.
LG,
Ephraim.
Wissen ist Macht und sehr hilfreich   -   Blender 4.3.0
Zitieren
(22.06.2025, 09:46 PM)Ephraim schrieb: Ja, Geometry Nodes sind gerade für solche Dinge wirklich super. Nach ein paar mal benutzen hat man auch den Dreh halbwegs raus und kommt schnell zu guten Ergebnissen.

Wird auch echt immer besser! Das Einzige, was mir noch etwas auffällt, ist der Dunst im Hintergrund. Den würde ich etwas weicher machen, so ist da noch eine wirklich starke Kante im Bild.
LG,
Ephraim.

Danke für dein Kommentar! Die Geometry Nodes hab ich doch einfach nur aus dem Tutorial kopiert. Irgendwie bin ich mit diesem Thema noch nicht so weit. 

Meine Szene hat momentan keine Atmosphäre. Die Landschaft ist ein PNG Bild mit Alpha Kanal, wobei der obere Teil einen Verlauf zum Transparenten hat. Deswegen weiß ich noch nicht, wie ich das jetzt am besten Lösen kann?
Seit Blender 2.5 hat es mein Leben positiv verändert.
Zitieren
Diesen realistischen Signalmast habe ich nach dem Vorbild typischer österreichischer Verkehrsmasten modelliert.
Das Modell wurde in Blender erstellt und in Substance Painter texturiert.
Die Render zeigen den Mast im Einsatz innerhalb einer urbanen Umgebung.
Ich freue mich wie immer über Feedback.


Angehängte Dateien Thumbnail(s)
                   
Seit Blender 2.5 hat es mein Leben positiv verändert.
Zitieren
(23.06.2025, 05:51 PM)Larry schrieb:
(22.06.2025, 09:46 PM)Ephraim schrieb: Ja, Geometry Nodes sind gerade für solche Dinge wirklich super. Nach ein paar mal benutzen hat man auch den Dreh halbwegs raus und kommt schnell zu guten Ergebnissen.

Wird auch echt immer besser! Das Einzige, was mir noch etwas auffällt, ist der Dunst im Hintergrund. Den würde ich etwas weicher machen, so ist da noch eine wirklich starke Kante im Bild.
LG,
Ephraim.

Danke für dein Kommentar! Die Geometry Nodes hab ich doch einfach nur aus dem Tutorial kopiert. Irgendwie bin ich mit diesem Thema noch nicht so weit. 

Meine Szene hat momentan keine Atmosphäre. Die Landschaft ist ein PNG Bild mit Alpha Kanal, wobei der obere Teil einen Verlauf zum Transparenten hat. Deswegen weiß ich noch nicht, wie ich das jetzt am besten Lösen kann?

Ach so. Dann würde ich auf die Schnelle einfach den Verlauf etwas aufweichen. Wenn du das mit einer Color Ramp gemacht hast, kann es sich lohnen, mal die verschiedenen Modi durchzuprobieren.

Ansonsten bleibt natürlich letztlich nur das Ändern auf wirkliche Modelle - aber das ist natürlich nicht sonderlich erstrebenswert. Wirklich etwas anderes fällt mir da auch nicht ein, man braucht halt Tiefe dafür. Schwierig.

Der Signalmast sieht super aus, aber aus deutscher Perspektive ziemlich komisch. Grinsen
LG,
Ephraim.
Wissen ist Macht und sehr hilfreich   -   Blender 4.3.0
Zitieren
(23.06.2025, 07:54 PM)Ephraim schrieb:
(23.06.2025, 05:51 PM)Larry schrieb:
(22.06.2025, 09:46 PM)Ephraim schrieb: Ja, Geometry Nodes sind gerade für solche Dinge wirklich super. Nach ein paar mal benutzen hat man auch den Dreh halbwegs raus und kommt schnell zu guten Ergebnissen.

Wird auch echt immer besser! Das Einzige, was mir noch etwas auffällt, ist der Dunst im Hintergrund. Den würde ich etwas weicher machen, so ist da noch eine wirklich starke Kante im Bild.
LG,
Ephraim.

Danke für dein Kommentar! Die Geometry Nodes hab ich doch einfach nur aus dem Tutorial kopiert. Irgendwie bin ich mit diesem Thema noch nicht so weit. 

Meine Szene hat momentan keine Atmosphäre. Die Landschaft ist ein PNG Bild mit Alpha Kanal, wobei der obere Teil einen Verlauf zum Transparenten hat. Deswegen weiß ich noch nicht, wie ich das jetzt am besten Lösen kann?

Ach so. Dann würde ich auf die Schnelle einfach den Verlauf etwas aufweichen. Wenn du das mit einer Color Ramp gemacht hast, kann es sich lohnen, mal die verschiedenen Modi durchzuprobieren.

Ansonsten bleibt natürlich letztlich nur das Ändern auf wirkliche Modelle - aber das ist natürlich nicht sonderlich erstrebenswert. Wirklich etwas anderes fällt mir da auch nicht ein, man braucht halt Tiefe dafür. Schwierig.

Der Signalmast sieht super aus, aber aus deutscher Perspektive ziemlich komisch. Grinsen
LG,
Ephraim.

Ich hab den Verlauf zur Transparenz jetzt erweitert. Übrigens hab ich das mit Affinity Photo gemacht.


Angehängte Dateien Thumbnail(s)
           
Seit Blender 2.5 hat es mein Leben positiv verändert.
Zitieren
Ja, das sieht merklich besser aus. Dachte, du machst das direkt in Blender, aber klar, warum nicht?
LG,
Ephraim.
Wissen ist Macht und sehr hilfreich   -   Blender 4.3.0
Zitieren
Ich arbeite weiterhin täglich an meiner urbanen Unterführungsszene. Auch wenn es manchmal so wirkt, als würde ich kaum Fortschritte machen, war ich heute recht produktiv.
Die mittlere Fahrbahn und die Kachelwände wurden komplett überarbeitet. Ich habe die Texturierung so aufgeteilt, dass höhere Auflösungen möglich sind, ohne den Speicherbedarf zu erhöhen. Dadurch kann man zwar unter Umständen ein sich wiederholendes Muster erkennen, aber die Qualität hat sich insgesamt deutlich verbessert.
Die aktuellen Bilder habe ich zusätzlich leicht nachbearbeitet, um die Farben etwas hervorzuheben.
Ich verwende in der Szene keine fremden CC0-Assets. Lediglich ein paar entfernte Objekte wie Verkehrsschilder oder Straßenlaternen stammen noch aus einem gekauften Add-on. Alles andere wurde inzwischen durch eigene Modelle ersetzt.

Geplante nächste Schritte:
  • Oberleitungen anbringen
  • Asphaltflicken ergänzen
  • Lange Straßenleuchten bauen
  • Bildschirm am Aufzug hinzufügen
  • Weitere Graffiti
  • Decke in der Unterführung vervollständigen

Ich freue mich über Feedback oder Anregungen zur Szene!


Angehängte Dateien Thumbnail(s)
                       
                   

Seit Blender 2.5 hat es mein Leben positiv verändert.
Zitieren
Ich habe heute mein neuestes Asset fertiggestellt: eine vierarmige Straßenlaterne, wie man sie in Wien oft sieht – die „Vienna Quad Lamp – Urban Streetlight“.
Das Modell wurde in Blender erstellt und in Substance Painter mit PBR-Texturen versehen.
Ich habe es bereits auf BlenderKit hochgeladen, momentan warte ich noch auf die Freigabe.
Feedback oder Anmerkungen sind wie immer willkommen!


Angehängte Dateien Thumbnail(s)
                       
   
Seit Blender 2.5 hat es mein Leben positiv verändert.
Zitieren


Gehe zu:


Benutzer, die gerade dieses Thema anschauen: 2 Gast/Gäste