17.12.2022, 11:31 AM
(16.12.2022, 11:29 PM)Ephraim schrieb: So, jetzt kommt auch mal wieder etwas von mir.
Wenn dort Straßenbahn und Bus fährt, ergibt die niedrige Kante natürlich Sinn.
Zu Blender 3.4: Ja, gefühlt läuft die Version teilweise etwas Problematischer als 3.3. Ich freue mich ja auf 3.5 mit Many Light Samples und HIP/oneAPI Verbesserungen (ohne das sie mir, stand jetzt, etwas bringen würden). Wird bestimmt ein tolles Release. Aber zurück zum Thema: Sie haben ja die verschiedenen Mix Nodes zu einem zusammengefügt. Das ist sogar gar nicht so schlecht, wenn man die Suche Verwendet, die alles automatisch verbindet. Wenn man das nicht tut, muss man halt immer auf das passende (Color, Float etc.) umschalten.
Ich wusste gar nicht, das auch noch die Umgebung ansteht. Bei dem Detailgrad in dem du alles machst, braucht das bestimmt eine ganze Weile.
Ich finde deinen Bisherigen Stand wirklich gut gelungen. Ich würde aber vielleicht ein wenig Roughness bei der Decke hinzufügen. Ich möchte meinen, dass die meistens nicht so sehr reflektieren. Das ist aber natürlich meckern auf hohem Niveau.
Ich wünsche noch ein gutes Gelingen!
LG,
Ephraim.
hehe... ja das macht Sinn. Ich halte mich an Referenzen.
Diese Umstellung von Blender klingt sinnvoll. Es war halt für mich momentan sehr ungemütlich, da ich kein Backup hatte.
Für den Außenbereich möchte ich addons und meine gesammelten assets verwenden. Hoffentlich geht es dann schneller? Mal sehen.
Eigentlich wollte ich gar nicht so gut und detailliert bauen. Es hat sich so ergeben.
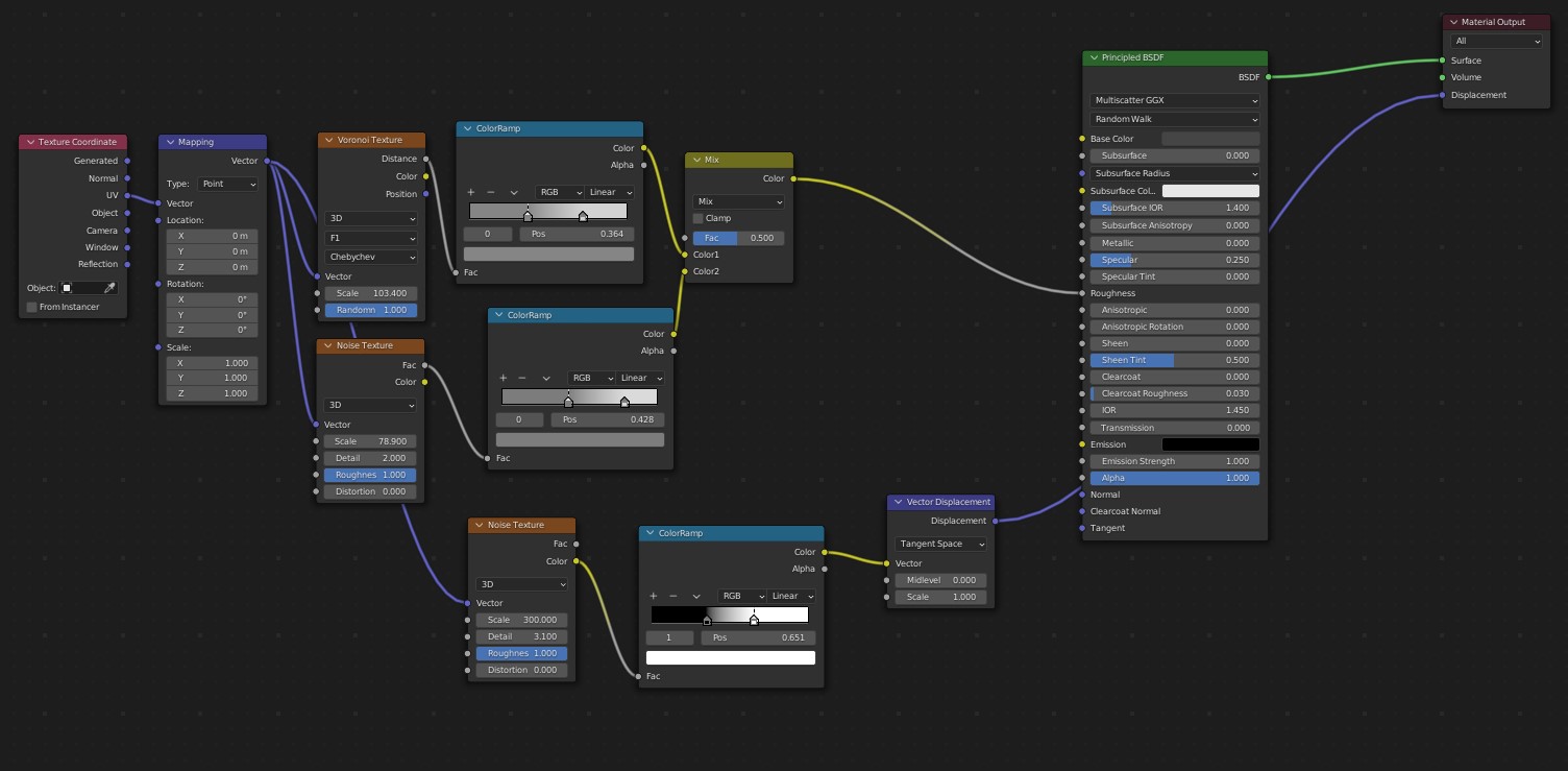
Stimmt. Doch ohne Displacement Map hab ich das nicht hinbekommen. Mit einer Normal Map sieht es komisch aus.
Die Roughness Map alleine hat viel zu platt ausgesehen.
Hier auch das Node setup als Screenshot. Ich hab davon wenig Ahnung und deswegen pfusche ich höchstens was zusammen.


