Blenderforum
Frage Image as Plane Bild heller machen, aber wie ? - Druckversion

+- Blenderforum (https://blender-forum.de/forum)
+-- Forum: Blender Hilfe (https://blender-forum.de/forum/forumdisplay.php?fid=4)
+--- Forum: Support (https://blender-forum.de/forum/forumdisplay.php?fid=5)
+--- Thema: Frage Image as Plane Bild heller machen, aber wie ? (/showthread.php?tid=227)



Image as Plane Bild heller machen, aber wie ? - meitoma - 20.04.2023

Hallo,
ich habe eine kleine Animation, auf der ich noch ein Bild (Image as Plane) hinzugefügt habe. Nun ist es aber so, das das Bild zu dunkel ist. Wo muss ich was einstellen, damit das Bild heller wird ? Ich benutze Blender 2.90. Anbei ein Screenshot. Danke im Voraus.

   


RE: Image as Plane Bild heller machen, aber wie ? - Ephraim - 20.04.2023

Kann es sein, dass du kein Licht in der Szene hast? Dann würde das so aussehen (ein bisschen Licht kommt evtl. Noch von der Hintergrundfarbe).
LG,
Ephraim.


RE: Image as Plane Bild heller machen, aber wie ? - meitoma - 20.04.2023

Hallo, die Szene hat kein Licht, da der Text als Neo-Animation dargestellt wird. Von der Version 2.79 weiss ich, dass man bei den World-Settings entwedre "Ambient Occlusion" od. "Enviroment Lightning" aktivieren konnte. Damit wurde ein Image as Plane richtig dargestellt. Die Version 2.79 kann ich leider nicht benutzen, da mit der Version 2.79 die Text-Neo-Animation nicht durchgeführt werden kann. Danke im Voraus.


RE: Image as Plane Bild heller machen, aber wie ? - meitoma - 20.04.2023

Nachtrag: Im Modus "Shading" wird mir die Plane richtig angezeigt, leider nur nicht nach dem Rendern. Anbei ein Screenshot. Danke im Voraus.

   


RE: Image as Plane Bild heller machen, aber wie ? - Ephraim - 20.04.2023

Mir fallen (ohne Probieren) erstmal zwei Lösungen ein:
1. World Color auf Weiß ändern. Das dürfte das Bild heller machen, Die Plane (?) über dem Text aber auch.

2. Eine Area Lamp hinzufügen, die nur den Bereich des Bildes bestrahlt.

Ich hoffe eines davon hilft dir.
LG,
Ephraim.

PS: Ach ja... Willkommen im Blenderforum.Lächeln


RE: Image as Plane Bild heller machen, aber wie ? - meitoma - 21.04.2023

Hallo und danke für die Tips. Nach dem setzen der World Coor auf Weiß ist das schon besser geworden. Kommt aber leider nicht an das Original ran. Da scheint die Sättigung und die Schärfe zu fehlen, wenn ich micht nicht irre.

Anbei 2 Screenshots, 1. Bild --> Original, 2. Bild --> Images as Planes in Blender. Danke im Voraus.

   

   


RE: Image as Plane Bild heller machen, aber wie ? - Ephraim - 21.04.2023

Da fallen mir drei Möglichkeiten ein:
1. Probiere mal, den Specular Wert des Materials (vom Bild) auf 0 zu setzen.

2. Du kannst das Bild ein bisschen leuchten lassen. Einfach den Color Output des Image Nodes mit dem "Emission" Input des Principled BSDFs verbinden und den Emission Wert bei bedarf noch etwas verändern ("Emission Strength").

Wenn du keinerlei Reaktion auf andere Objekte (keine Spiegelungen, Schatten auf dem Bild, etc...) brauchst, sondern nur das Bild in der originalen Farbe wiedergeben möchtest, kannst du auch den Principled BSDF Node weg lassen und den Image Node gleich an den Material Output anstecken.
Ich hoffe, dass hilft.
LG,
Ephraim.


RE: Image as Plane Bild heller machen, aber wie ? - meitoma - 21.04.2023

Hallo und danke für die Info. Ich habe es im Compositor so hingekommen:

   

was dann im Anschluss so dargestellt wird:

   

Ist es das, was Du meintest ? Ich kenne mich mit dem Node-Editor so gut wie garnicht aus.

Mit dem was Du geschieben hast:

"Einfach den Color Output des Image Nodes mit dem "Emission" Input des Principled BSDFs verbinden und den Emission Wert bei bedarf noch etwas verändern ("Emission Strength")"

verstehe ich leider nur Bahnhof, sorry und danke,


RE: Image as Plane Bild heller machen, aber wie ? - Ephraim - 21.04.2023

Schön, dass du es gelöst hast, hier trotzdem noch die Erklärung zu der Sache mit Emission:
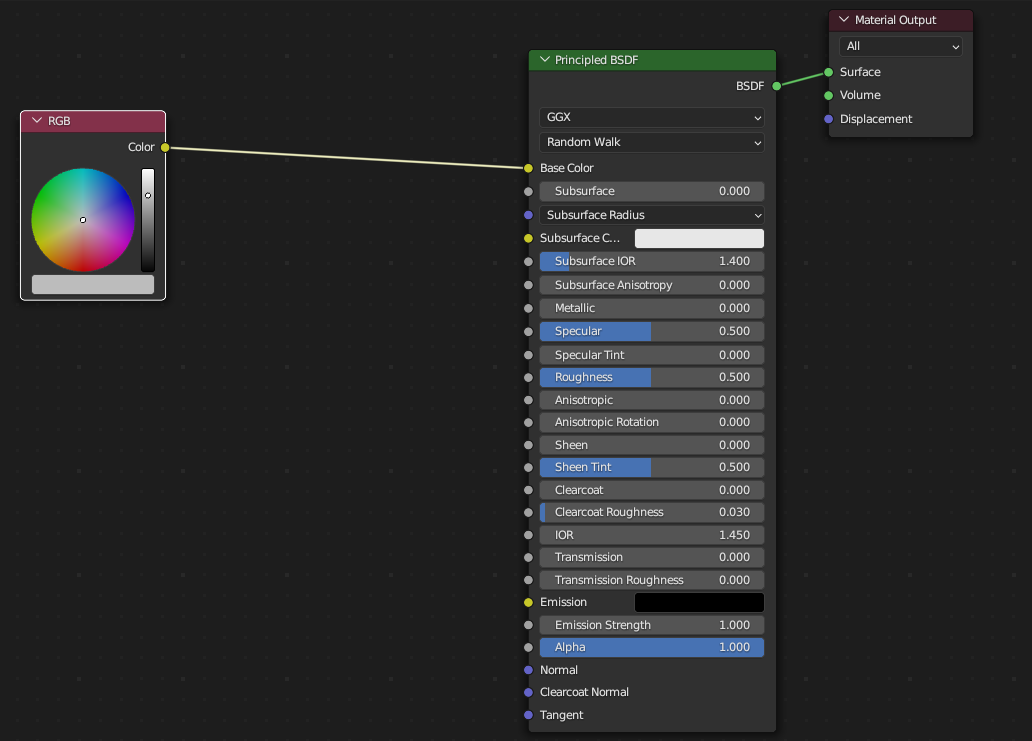
Das ist der Node aufbau, wie du ihn am Anfang hast (du kannst dir statt dem RGB Node einfach einen Image Node Vorstellen, der Effekt ist der gleiche):
   
Dann kannst du einfach den "Color" Output des Image Nodes (bzw. hier des RGB Nodes) mit den "Emission" Input des "Principled BSDF" Nodes verbinden:
   
Dann kannst du noch bei Bedarf die Stärke des Leuchtens regulieren, dass findest du unter dem "Emission" Input des "Principled BSDF" Nodes.
Ich hoffe das erklärt alles.Lächeln
LG,
Ephraim.


RE: Image as Plane Bild heller machen, aber wie ? - meitoma - 22.04.2023

Hallo und Danke für die Screenshots. Leider weis ich nicht, wie ich dazu komme, was Du gemacht hast. Wenn ich das Bild als Image (Image as Plane" importiere und dann zum Compositor wechsle sieht das bei mir so aus:


RE: Image as Plane Bild heller machen, aber wie ? - Ephraim - 22.04.2023

Ich bin ja da nicht im Compositor, sondern im Shader Editor (auch oben im Workbench "Shading" zu finden).

Abseits davon:
Gibt es einen Grund dafür, dass du noch eine Blender Version benutzt, die älter als 3.0 ist (3.5 ist aktuell)?
LG,
Ephraim


RE: Image as Plane Bild heller machen, aber wie ? - meitoma - 22.04.2023

Hallo und danke ..... Shading gefunden.
Zu Deiner Frage ..... Ich mache für meine Urlaubsvideos kurze 3-D Animation / effekte, damit nicht immer nru 1 Bild nach dem anderen zu sehen ist. Angefangen habe ich mit Blender 2.57 und dann Aufwärts. Mit der neuen Steuerung ab 2.8 komme ich nicht so richtig zu recht. Einige Sacen gehen mir bei dem alten Menü schneller von der Hand.
Da brauch ich nicht mit Cycles od. Eevee experimentieren. Und mit den ganzen Einstellungen im Node-Editor komme ich nicht zurecht. Ich finde diese sehr kompliziert anzuwenden. Meine Animationen sind ca. 4-8 Sekunden (Flaggenanimation, Wasserspiele usw.) lang, nichts groses halt. Hoffe das damit Deine Frage beantwortet ist.


RE: Image as Plane Bild heller machen, aber wie ? - Ephraim - 22.04.2023

Ja, ist beantwortet, vielen Dank für die ausführliche Erklärung.Lächeln

Ist ja auch nicht schlimm eine ältere Version zu benutzen, ich wollte nur darauf hinweisen, da es auch schon vorgekommen ist, dass nur ausversehen eine ältere Version verwendet wird.
LG,
Ephraim.