Blenderforum
März 2025: Planetensystem - Druckversion

+- Blenderforum (https://blender-forum.de/forum)
+-- Forum: Kreatives (https://blender-forum.de/forum/forumdisplay.php?fid=1)
+--- Forum: Events (https://blender-forum.de/forum/forumdisplay.php?fid=3)
+--- Thema: März 2025: Planetensystem (/showthread.php?tid=880)



März 2025: Planetensystem - admin - 01.03.2025

Liebe Community!
Das Thema für diesen Monat ist: Planetensystem.


Regeln:
Das Thema »Planetensystem« darf natürlich, wie alle anderen Themen auch, kreativ ausgelegt werden, denn das sorgt immer für viel Spaß.


Die Einreichung erfolgt über ein Formular, welches HIER zu finden ist. Bitte benennt das Bild (den Dateinamen) so, wie euer Werk heißen soll, und ändert den Titel nicht mehr. Außerdem ist es wichtig, dass euer Username mit im Dateinamen steht, da ich sonst nicht weiß, wem welches Bild gehört. Ein erneutes Hochladen ist möglich, aber der Titel sollte, wenn möglich, gleich bleiben. Einsendeschluss ist am 30. April 2025, danach ist die Abstimmung über die Ergebnisse eine Woche lang geöffnet. Dieser Thread ist, zwecks der Diskussion und Nachfragen, die ganze Zeit über geöffnet.


Zeichen, mit denen der Ersteller zweifelsfrei erkennbar ist, sind erlaubt.
Vorschläge für den Wettbewerb im Juni können im entsprechenden Thread eingereicht werden.



Happy Blending!


PS: Es wurde sich gewünscht, dass das Thema etwas enger ist, also habe ich mir ein neues überlegt. Ich hoffe, das gefällt allen.Lächeln


RE: März 2025: Planetensystem - Mikorsky.S.92 - 04.03.2025

Klasse! ,jetzt benögen wir bloß noch eine Zeitmaschiene  Emoji_u1fae1  Grinsen


RE: März 2025: Planetensystem - TripTilt - 05.03.2025

(04.03.2025, 10:06 PM)Mikorsky.S.92 schrieb: Klasse! ,jetzt benögen wir bloß noch eine Zeitmaschiene  Emoji_u1fae1  Grinsen

hrhr... mööööööööglichweiße ist 2025 gemeint Grinsen


RE: März 2025: Planetensystem - Ephraim - 05.03.2025

Vielen Dank für die Meldung, ist korrigiert.Lächeln
LG,
Ephraim.


RE: März 2025: Planetensystem - admin - 05.04.2025

Es gab bei diesem Wettbewerb eine Einsendung, von mir selbst:
Planetensystem von Epraim:
   


RE: März 2025: Planetensystem - Mikorsky.S.92 - 10.04.2025

Wow, so wär ich mit meinen Planeten vollstens zufrieden! Schade dass ich kein Bild hinbekommen habe diesmal.


RE: März 2025: Planetensystem - Ephraim - 10.04.2025

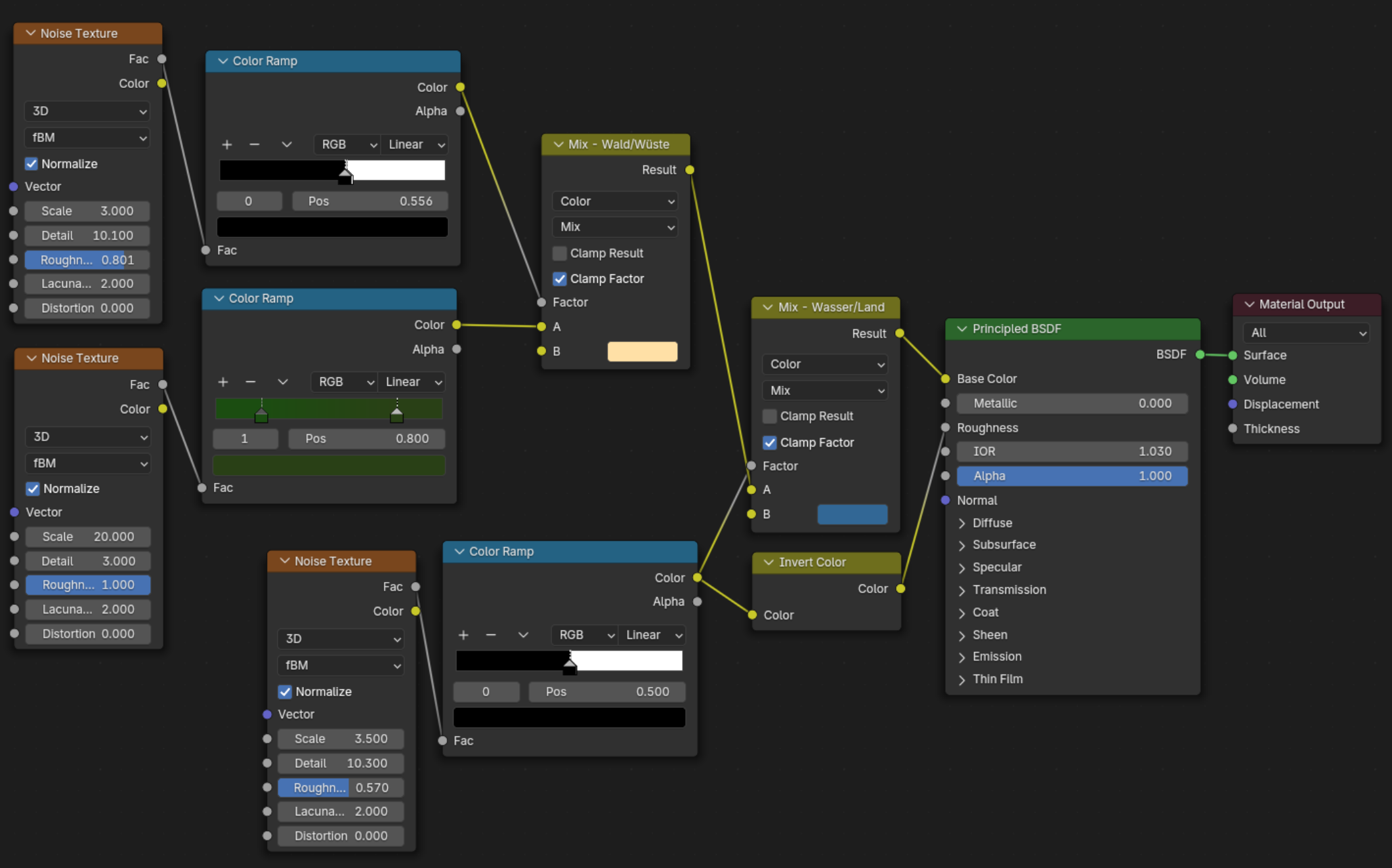
Danke. Für die Atmosphäre habe ich dieses Tutorial genutzt und den Shader deutlich vereinfacht – das war hier so detailreich nicht nötig:
   
Die Planetenoberfläche ist eine simple Kombination aus Noise und Mix Nodes:
   
Hoffe, du kannst davon etwas mitnehmen.Lächeln
LG,
Ephraim.


RE: März 2025: Planetensystem - Mikorsky.S.92 - 11.04.2025

Jo, die Oberfläche ist das mit simpelste am Planeten. Genau so in etwa habe ich meine auch gemacht.